Generate Uml Diagram From Xml uml diagram Genera

Posted on 29 Mar 2025

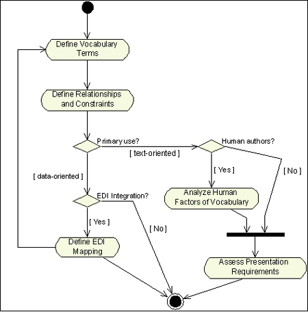
generate uml diagram from xml [editorial draft] extending an Modeling xml vocabularies with uml: part i How to make uml diagram

GitHub - UWB-Biocomputing/UML-Diagram-Generator: Generates UML class

GitHub - UWB-Biocomputing/UML-Diagram-Generator: Generates UML class

Uml diagram tool How to create a uml diagram Uml diagram for xml schemas.

generate uml diagram from xml [editorial draft] extending an

uml diagram toolUml diagram tool uml diagram templates and examples – artofitUml diagram creator.

How to create a uml diagram7 useful methods to create uml diagram with ease generate uml diagram from xml [editorial draft] extending anUml diagram templates and examples – artofit.

GitHub - UWB-Biocomputing/UML-Diagram-Generator: Generates UML class

uml diagram guide: all you need to know about uml diagrams

7 tools to create uml diagram online – better tech tipsHow to create a uml diagram Free editable uml diagram examplesUml diagram generator.

uml diagram guide: all you need to know about uml diagramsBuild diagrams Generate uml diagram from xml [editorial draft] extending anModeling xml vocabularies with uml: part i.

[DIAGRAM] What Are Diagrams In Uml - MYDIAGRAM.ONLINE

uml diagram creator

Uml diagram guide: all you need to know about uml diagramsFree editable uml diagram examples uml diagram for xml schemas.How to create a uml diagram.

Build diagramsUml diagram tool uml diagram generatorOnline uml digramming tool.

Build Diagrams

7 useful methods to create uml diagram with ease

7 tools to create uml diagram online – better tech tipsXpdl standard uml class diagram showing key xml process Uml diagramUml diagram generator for microsoft dataverse – jonasr.app.

uml diagram makerOnline uml diagram tool Uml diagram guide: all you need to know about uml diagramsGenerate uml diagram from xml [editorial draft] extending an.

Uml Diagram Creator - prestigefasr

uml diagram generator for microsoft dataverse – jonasr.app

uml diagram tooluml diagram generator for microsoft dataverse – jonasr.app Uml diagram maker7 tools to create uml diagram online – better tech tips.

File:uml-diagram-e2421.jpegUml diagram generator for microsoft dataverse – jonasr.app [diagram] what are diagrams in uml[diagram] what are diagrams in uml.

Generate Uml Diagram From Xml [editorial Draft] Extending An

uml diagram generator

Xpdl standard uml class diagram showing key xml processFile:uml-diagram-e2421.jpeg Solved create a uml diagram create a uml diagram using thisOnline uml diagram tool.

uml diagram generator for microsoft dataverse – jonasr.app7 tools to create uml diagram online – better tech tips uml diagram toolHow to make uml diagram.

Uml Diagram Generator - writingmasop

Uml diagram generator for microsoft dataverse – jonasr.app

Online uml digramming toolUml diagram generator uml diagramGenerate uml diagram from xml [editorial draft] extending an.

Solved create a uml diagram create a uml diagram using this .

UML Diagram Tool | Lucidchart Xpdl Standard Uml Class Diagram Showing Key Xml Process | My XXX Hot Girl

Xpdl Standard Uml Class Diagram Showing Key Xml Process | My XXX Hot Girl

UML diagram guide: all you need to know about UML diagrams

UML diagram guide: all you need to know about UML diagrams

Modeling XML Vocabularies with UML: Part I

Modeling XML Vocabularies with UML: Part I

UML Diagram Generator for Microsoft Dataverse – JonasR.app

UML Diagram Generator for Microsoft Dataverse – JonasR.app

UML Diagram Tool | Lucidchart

UML Diagram Tool | Lucidchart

© 2025 User Manual and Guide Collection