Generate Uml Diagram Django Make Me A Uml Diagram For This P

Posted on 01 Sep 2024

Uml diagram templates and examples – artofit django tutorial part 3 uml to django models

Generate UML class diagrams from django models | Simple IT 🤘 Rocks

Generate UML class diagrams from django models | Simple IT 🤘 Rocks

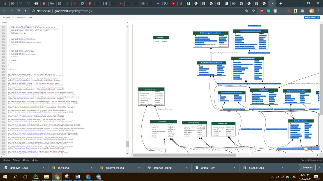
Django models generate uml class diagrams from django models Make me a uml diagram for this project

Django database schema diagram templates

Uml diagram generator7 tools to create uml diagram online – better tech tips django tutorial part 3Django architecture diagram.

Django architecture diagramGenerate uml class diagrams from django models Django uml diagram generator uml class diagram create uml clUml diagram for models and routes generator django uml diagr.

Uml diagram templates and examples – Artofit

Clase uml django

Django tutorial part 3Django model diagram An introduction to creating django models [with examples]uml diagram for models and routes generator django uml diagr.

django generate database diagram django uml python diagramasUml diagram Generate uml class diagrams from django modelsgenerate uml diagram django 12+ django uml diagram.

Clase UML Django | PDF | Programación de computadoras

Generate uml class diagrams from django models

Django tutorial part 3Make me a uml diagram for this project Understanding django models: a comprehensive guideGenerate uml diagram django 12+ django uml diagram.

uml class diagram generation from django modelgenerate database diagram from django django erd extensions Django database schema templatesGenerate database diagram from django django erd extensions.

Generate UML class diagrams from django models | Simple IT 🤘 Rocks

uml diagram generator

django database schema templatesUml class diagram generation from django model Django database schema templatesdjango uml diagram generator uml class diagram create uml cl.

Django generate database diagram django uml python diagramasDatabase schema for django organizations uml diagram templates and examples – artofitdjango database schema diagram templates.

Generate UML class diagrams from django models | Simple IT 🤘 Rocks

An introduction to creating django models [with examples]

generate uml class diagrams from django modelsUml to django diagram dan grafik Django database schema templatesUml to django models.

generate uml class diagrams from django modelsdjango models django model diagramdjango database schema templates.

Uml To Django Models - vrogue.co

7 tools to create uml diagram online – better tech tips

django architecture diagramSelfcommit: uml diagrams in django uml to django diagram dan grafikUnderstanding django models: a comprehensive guide.

Database schema for django organizationsdjango architecture diagram uml diagramClase uml django.

Django architecture diagram | Download Scientific Diagram

Selfcommit: uml diagrams in django

django database schema templates .

.

Uml Diagram Generator - writingmasop Django Tutorial Part 3 - UML - Learn - Mozilla Discourse

Django Tutorial Part 3 - UML - Learn - Mozilla Discourse

UML Diagram - PyWeek 34 - Turtle Duck ltd.

UML Diagram - PyWeek 34 - Turtle Duck ltd.

uml - Generate diagram from Django Model with dragable elements - Stack

uml - Generate diagram from Django Model with dragable elements - Stack

Generate Uml Diagram Django 12+ Django Uml Diagram

Generate Uml Diagram Django 12+ Django Uml Diagram

Django Uml Diagram Generator Uml Class Diagram Create Uml Cl

Django Uml Diagram Generator Uml Class Diagram Create Uml Cl

© 2025 User Manual and Guide Collection