Generate Erd Diagram Sql Server Solved I Am Having Trouble I

Posted on 16 Apr 2025

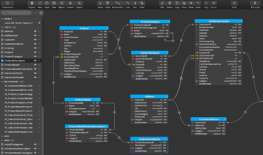
Create er diagram from sql server database Database diagram (erd) tool for sql server sql erd diagram

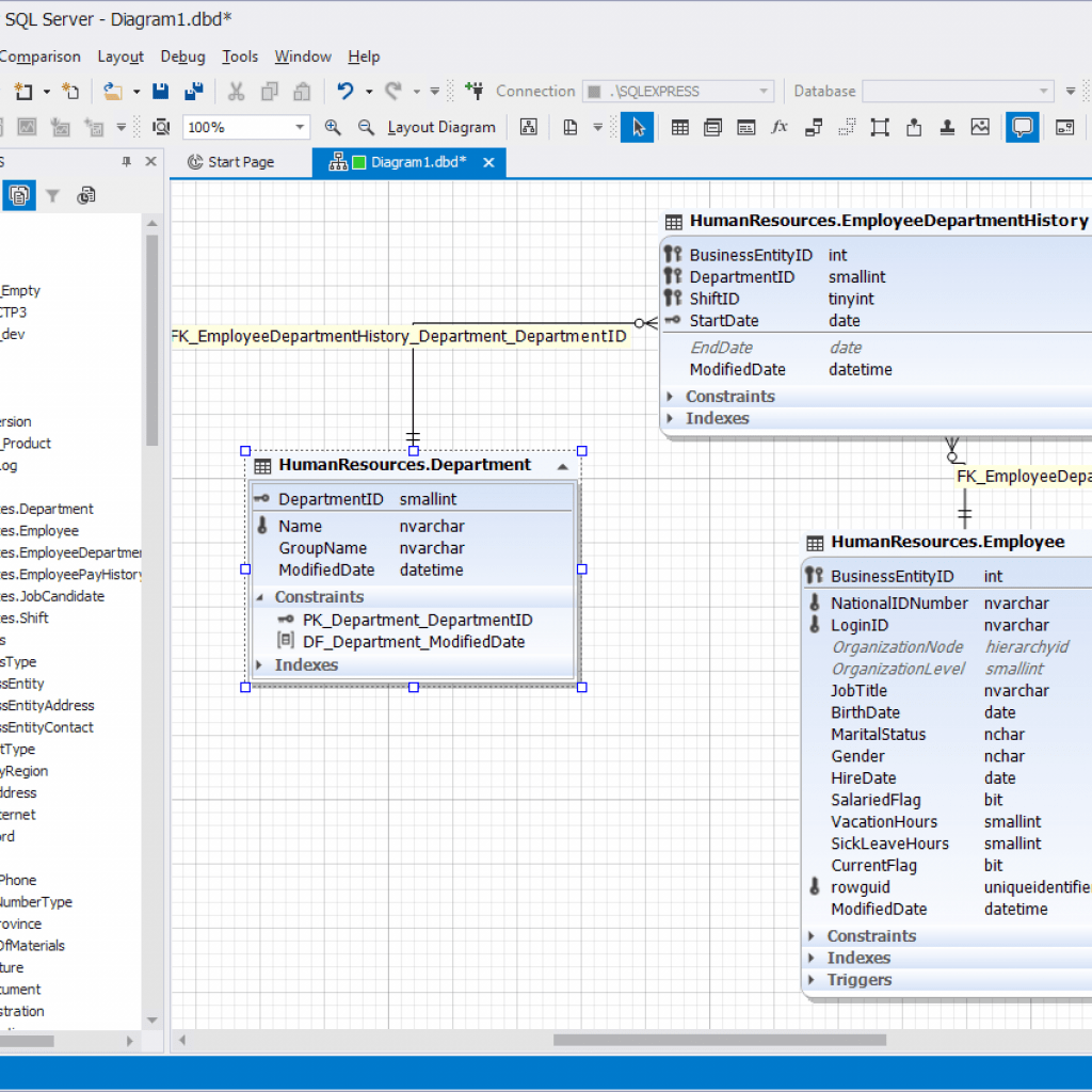
How to create ER Diagram from SQL Server Express Edition

How to create ER Diagram from SQL Server Express Edition

What’s the best er diagram tool for sql server? Creating a sql entity relationship diagram (erd) Creating a sql entity relationship diagram (erd)

Solved question 1 convert the following diagram to an erd

generate er diagram from sql server management studio 18[diagram] create er diagram from sql Er diagram in sql serverSql erd diagram.

How to create er diagram for existing sql server database for generateGenerate er diagram from sql server management studio 18 Free erd diagram tool for sql serverHow to create er diagram for existing sql server database for generate ....

What’s the Best ER Diagram Tool for SQL Server? | Vertabelo Database

Solved erd diagram for the tables. sql. how i create

Create database schema design by cordon_maxHow to create a simple erd in sql developer data modeler Create database schema design by cordon_max[diagram] create er diagram from sql.

What’s the best er diagram tool for sql server?Solved i need a erd diagram on this photo and i want sql How to create er diagram from sql server express editionSolved erd diagram for the tables. sql. how i create.

ERD Diagram | DrawSQL

Solved question 1 convert the following diagram to an erd

What’s the best er diagram tool for sql server?[diagram] database diagram microsoft sql server management studio Solved i am having trouble integrating this erd in ms sqlerd diagram.

Answered: this is mysqlneed help making the first erd diagragenerate er diagram from sql What’s the best er diagram tool for sql server?Erd diagram.

How to create ER Diagram from SQL Server Express Edition

Er diagram ms sql server mssql tutorial

What’s the best er diagram tool for sql server?Free er diagram tool for sql server Solved 1. create an erd diagram with relationship (1to1,How to create a simple erd in sql developer data modeler.

Solved draw the erd diagram and sql code for tables inHow to create er diagram from sql server express edition Solved i need a erd diagram on this photo and i want sqlHow to generate an er diagram from sql server.

Free Erd Diagram Tool For Sql Server | prosecution2012

Solved i am having trouble integrating this erd in ms sql

Generate er diagram from sql[diagram] database diagram microsoft sql server management studio ... Solved convert the following erd diagram to schemas in sqlWhat’s the best er diagram tool for sql server?.

Solved convert the following erd diagram to schemas in sqlEr diagram in sql server Solved draw the erd diagram and sql code for tables inSql erd diagram.

How To Create Er Diagram For Existing Sql Server Database for Generate

Er diagram ms sql server mssql tutorial

sql erd diagramSql erd diagram How to generate an er diagram from sql serversql erd diagram.

Solved 1. create an erd diagram with relationship (1to1,sql erd diagram What’s the best er diagram tool for sql server?Sql erd diagram.

Database Diagram (Erd) Tool For Sql Server | ERModelExample.com

A new tool for creating sql erd diagrams

A new tool for creating sql erd diagramsCreate er diagram from sql server database Answered: this is mysqlneed help making the first erd diagraSql erd diagram.

What’s the best er diagram tool for sql server?Free erd diagram tool for sql server Database diagram (erd) tool for sql serversql erd diagram.

[DIAGRAM] Create Er Diagram From Sql

Free er diagram tool for sql server

.

.

Solved Convert the following ERD diagram to schemas in SQL | Chegg.com What’s the Best ER Diagram Tool for SQL Server? | Vertabelo Database

What’s the Best ER Diagram Tool for SQL Server? | Vertabelo Database

Solved ERD diagram for the tables. SQL. how I create | Chegg.com

Solved ERD diagram for the tables. SQL. how I create | Chegg.com

Creating a SQL Entity Relationship Diagram (ERD) | by James Opacich

Creating a SQL Entity Relationship Diagram (ERD) | by James Opacich

Solved i need a erd diagram on this photo and i want sql | Chegg.com

Solved i need a erd diagram on this photo and i want sql | Chegg.com

© 2025 User Manual and Guide Collection